Svenska 3D-Tåg - Forum  
 

Om det här är ditt första besök, se till att gå till vår FAQ (finns även länk till FAQ i navigeringsmenyn ovan). Du kan behöva att registrera dig innan du kan posta (finns även en länk till registrering i navigeringsmenyn ovan). För att titta på inlägg, välj det forum som du vill besöka från de som är listade nedan.

Gå tillbaka   Svenska 3D-Tåg - Forum > Microsoft Trainsimulator / Open Rails > Landskapsdesign - MSTS / Open Rails

Svara
 
Ämnesverktyg Visningsalternativ
Gammal 2009-08-24, 19:16   #31
Anders Johansson
Medlem
 
Reg.datum: May 2009
Ort: Mörbylånga
Inlägg: 68
Standard

Hej!

Det var fel namn på mappen i trainsetfoldern,ändrade den till NSB_EL 11 så funkade den. Nästa problem är NSB Hbikks. Vilket namn ska den mappen ha ?
Har prövat både NSB Hbikks och NSB_Hbikks. Vid det senare alternativet kommer säkert 10 felmeddelande upp. Första alternativet bara 1. Kollar man i mappen så finns inte NSB med i filerna utan bara hbikks tex hbikksGSsmuss. Har det någon betydelse ?

Hälsar
Anders
Anders Johansson besöker inte forumet just nu   Svara med citat
Gammal 2009-08-25, 02:06   #32
mibl
Medlem
 
Reg.datum: Sep 2001
Ort: Jönköping
Inlägg: 267
Standard

Hej!

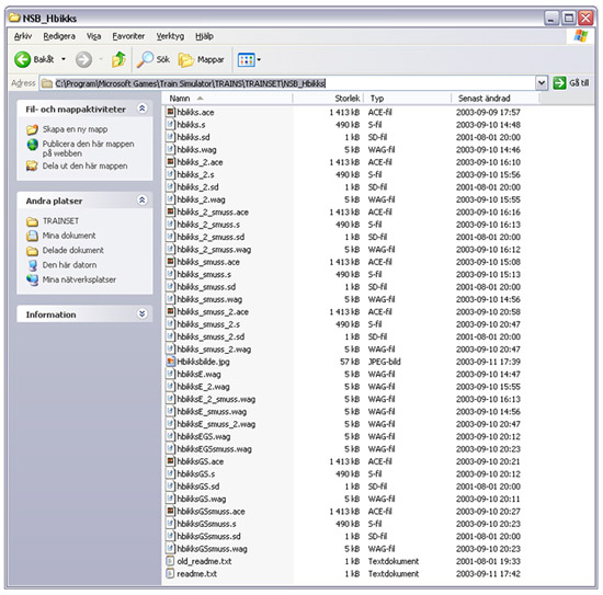
Det skall vara det senare alternativet: NSB_Hbikks.
Jag får inga felmeddelanden och det är den nerladdade utan några ändringar. Kolla återigen så att mappen är rätt och inte dubblerats på något sätt.

C:\Program\Microsoft Games\Train Simulator\TRAINS\TRAINSET\NSB_Hbikks

/Micke
Bifogade bilder
 
mibl besöker inte forumet just nu   Svara med citat
Gammal 2009-08-25, 16:42   #33
Anders Johansson
Medlem
 
Reg.datum: May 2009
Ort: Mörbylånga
Inlägg: 68
Standard

Hej!

Mappens namn stämmer och är inte dubblerad.Felmeddelandet är:
error train database file
trains\trainset\NSB Hbikks\HbikksGS.wag. Sen blir det felmeddelande på varje wag-fil i den mappen.

Hälsar
Anders
Anders Johansson besöker inte forumet just nu   Svara med citat
Gammal 2009-08-27, 17:34   #34
Bombardier Train
Tidigare Ruben
 
Reg.datum: Oct 2008
Ort: Stockholm
Inlägg: 2 907
Standard

Wag-filerna ligger väl prydligt i tågmappen? Om dem inte ligger där så borde du ladda ner tåget igen.
Verkar som du saknar dem i mappen!?
__________________
//Bombardier Train



Senast redigerad av Bombardier Train den 2009-08-27 klockan 17:36.
Bombardier Train besöker inte forumet just nu   Svara med citat
Gammal 2009-08-28, 19:52   #35
Anders Johansson
Medlem
 
Reg.datum: May 2009
Ort: Mörbylånga
Inlägg: 68
Standard

Hej!

När jag laddar hem vagnarna så kommer dom i en zip-fil. Öppnar den och lägger den i en mapp jag kallar tåg 1. Wag-filerna lägger sig direkt i den mappen, normalt när man laddar hem något och zippar upp det så finns det en mapp med namnet på filen tex NSB EL16. Jag har döpt om mappen från tåg 1 till NSB_Hbikks och lagt den i trainset-mappen.OBS ej dubbla mappar. Det lustiga är att jag försökte göra en ny consist med NSB EL16 och dessa vagnar och det gick bra,går även att köra densamma. Det är bara att alla felmeddelanden kommer när jag startar Msts eller försöker göra någon aktivitet.

Hälsar
Anders
Anders Johansson besöker inte forumet just nu   Svara med citat
Gammal 2009-08-28, 23:27   #36
mibl
Medlem
 
Reg.datum: Sep 2001
Ort: Jönköping
Inlägg: 267
Standard

Hej!

Mystiskt! Prova att ta bort alla consists där du vet att Hbikks förekommer från consists-mappen. Trollhättan-rutten kräver så vitt jag vet inga sådana utan vagntypen förekommer endast i lösa consists, alltså stillastående vagnar på något sidospår i en aktivitet.


/Micke
mibl besöker inte forumet just nu   Svara med citat
Svara

Ämnesverktyg
Visningsalternativ

Regler för att posta
Du får inte posta nya ämnen
Du får inte posta svar
Du får inte posta bifogade filer
Du får inte redigera dina inlägg

BB-kod är
Smilies är
[IMG]-kod är
HTML-kod är av
Forumhopp



Alla tider är GMT +2. Klockan är nu 04:45.


Powered by vBulletin® Version 3.7.5
Copyright ©2000 - 2026, Jelsoft Enterprises Ltd.
Svensk översättning av: Anders Pettersson
© Svenska 3D-Tåg 2001-2009